方法如下:
1.浏览器打开m站(猫耳FM)网页版。

2.打开禁止下载的音频网页。

3.键盘按F12,打开network模块,再按F5刷新。

4.单击other,可以看到一个m4a为拓展名的文件。

5.单击open in new tab。

6.进入音频预览界面,单击右端三个点。

7.即可下载。

方法如下:
1.浏览器打开m站(猫耳FM)网页版。

2.打开禁止下载的音频网页。

3.键盘按F12,打开network模块,再按F5刷新。

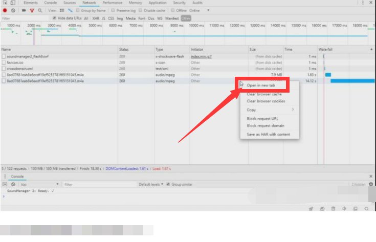
4.单击other,可以看到一个m4a为拓展名的文件。

5.单击open in new tab。

6.进入音频预览界面,单击右端三个点。

7.即可下载。
